Skip to main content

ZennoDroid 2.4.7.0


12.01.2026

Added:

[+] ZD ENTERPRISE. Device data for correct generation of the kernel and communication module (baseband/radio) has been added to the device generator used in the Generate device action and the C# API GenerateRandomLSPosedSettings/SetRandomLSPosedSettings.

[+] The Get device list action, when executed in ProjectMaker, now retrieves data about all occupied devices, including those used in projects running in ZennoDroid. Previously, ProjectMaker could not see threads running in ZennoDroid.

[+] An option to select very low image capture quality has been added to the settings tab. This helps reduce load on the connection channel when working with a large number of threads.

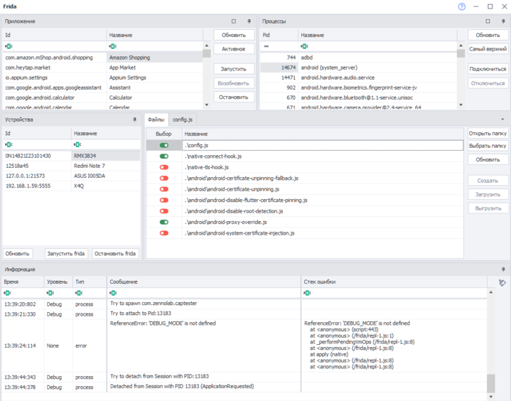
[+] Frida has been updated to version 17.5.1.
Support has been added for running scripts after critical changes (breaking changes) were introduced in Frida 17, which previously removed the ability to run scripts in CLR.

[+] Instructions for intercepting traffic via Burp have been updated. New video tutorials on setting up traffic interception with Frida and Burp Suite.

[+] The Frida Toolkit window has been redesigned. You can now select multiple scripts at once to apply them simultaneously within a single application. The information window has been divided into columns, and filters for different event types have been added.

Frida Toolkit 2.4.7.0

[+] Links to the new Wiki documentation and Video tutorials have been added to the main program page.

[+] ZD ENTERPRISE. The ZennoDroid Module has been updated to version 1.11.5.
Kernel version and baseband/radio version spoofing have been added.
Cellular operator spoofing has been improved.
Improved hiding of enabled USB Debugging and Developer Mode.

[+] ZD ENTERPRISE. Improved device name spoofing (marketing name).

[+] ZD ENTERPRISE. Added Bluetooth name synchronization with the marketing name.

[+] ZD ENTERPRISE. Improved cellular operator country spoofing.

Fixed:

[] ZD ENTERPRISE. Fixed an error when sending characters in Native Input mode.

[] ZD ENTERPRISE. Fixed an issue where the GPU Vendor field value disappeared in the GPU Settings action.

[] Fixed APK installation with caching enabled in MEmu.

[] Fixed an error when clearing an input field using the {AndroidKeys.Clear} macro (LDPlayer).

[] Fixed an error when sending and receiving files with superuser permissions.

[] ZD ENTERPRISE. Fixed an app crash/page closure in some applications when navigating to the SMS sending page.

[] Fixed an issue that caused slow command execution when running a large number of threads.

[] ZD ENTERPRISE. Fixed an error when setting a proxy and saving app data on some firmware versions.