ZennoDroid 2.4.7.0
12.01.2026
Добавлено:
[+] ZD ENTERPRISE. В генератор устройств, используемый в экшене Сгенерировать устройство и API C# GenerateRandomLSPosedSettings/SetRandomLSPosedSettings, добавлены данные для правильной генерации ядра (kernel) и модуля связи (baseband/radio).
[+] Экшен Получит ь список устройств при выполнении в ProjectMaker теперь получает данные о всех занятых устройствах, включая используемые в проектах запущенных в ZennoDroid. Раньше ProjectMaker не видел потоки выполняющиеся в Zennodroid.
[+] На вкладку настроек добавлена возможность выбрать очень низкое качество захвата изображения. Позволяет снизить нагрузку на канал связи при работе с большим количеством потоков.
[+] Frida обновлена до версии 17.5.1. Добавлена поддержка выполнения скриптов после внесения критических изменений (breaking changes) в Frida 17, из-за которых пропала возможность выполнять скрипты в CLR.
[+] Обновлены инструкции для перехвата трафика через Burp. Новые видеоинструкции по настройке перехвата трафика с Frida и Burp Suite.
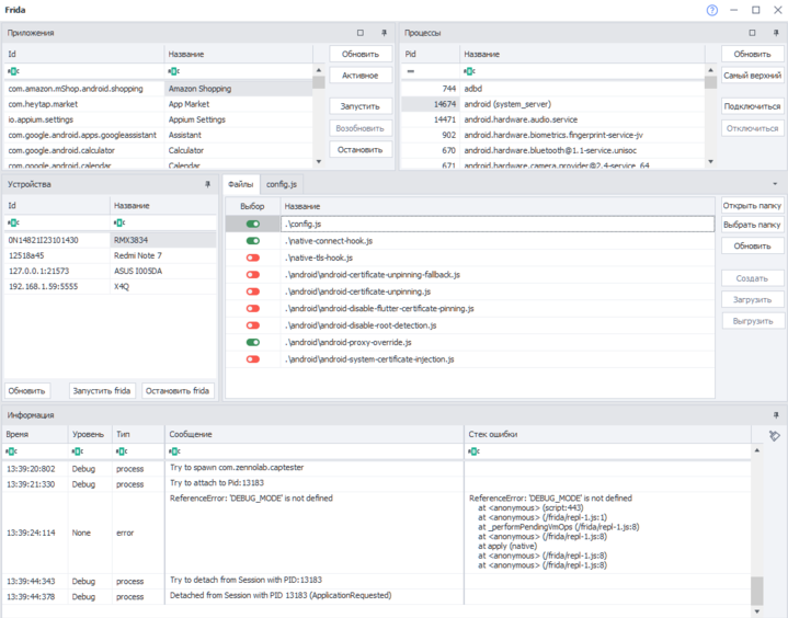
[+] Переработано окно Frida Toolkit. Добавлена возможность выбирать сразу несколько скриптов для одновременного применения в одном приложении. Окно с информацией разбито на колонки, добавлены фильтры для разных типов событий.

[+] На главной странице программы добавлены ссылки на новую Вики-справку и Видео-уроки.
[+] ZD ENTERPRISE. Модуль ZennoDroid обновлен до версии 1.11.5. Добавлена подмена версии ядра (kernel) и версии модуля связи (baseband/radio). Улучшена подмена сотового оператора. Улучшено сокрытие включенной Отладки по USB и Режима разработчика.
[+] ZD ENTERPRISE. Улучшена подмена имени устройства (маркетинговое название).
[+] ZD ENTERPRISE. Добавлена синхронизация Bluetooth имени с маркетинговым названием.
[+] ZD ENTERPRISE. Доработана подмена страны сотового оператора.
Исправлено:
[] ZD ENTERPRISE. Исправлена ошибка при отправке символов в режиме Native Input.
[] ZD ENTERPRISE. Исправлена ошибка из-за которой в экшене Настройка GPU пропадало значение поля GPU Vendor.
[] Исправлена установка apks с включенным кэ шированием в MEmu.
[] Исправлена ошибка при очистке поля ввода при использовании макроса {AndroidKeys.Clear} (LDPlayer).
[] Исправлена ошибка при отправке и получении файлов с правами суперпользователя.
[] ZD ENTERPRISE. Исправлен вылет/закрытие страницы в некоторых приложениях при переходе на страницу отправки СМС.
[] Исправлена ошибка приводившая к медленному выполнению команд при большом количестве потоков.
[] ZD ENTERPRISE. Исправлена ошибка при установке прокси, сохранении данных приложения на некоторых прошивках.